12 Channel IP Stream to DVB-ASI Ethernet Gateway
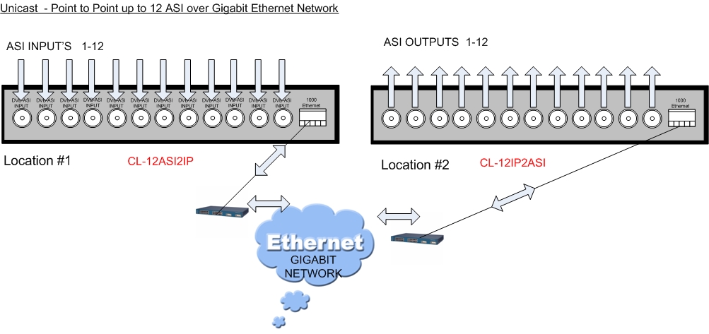
CL-12IPASI is an IP to 12 ASI Gigabits gateway. It receives IP stream and recovers UDP database and output it through the ASI output interfaces. It outputs 12 ASI.
Together with CL-12ASI2IP create link over the Gigabit Ethernet network for transporting 12 independent DVB-ASI transport streams from place to place.
For Sales Inquiries please contact us today: Contact Us!
Features • Supports IP to ASI one-way conversion • Supports double GE ports, and inputs 1Gps data • Supports UDP, unicast and multicast mode, and 1GMP V2/V3 • Supports 12 ASI output channel, and each channel has two ASI ( the same data) interfaces • The maximum conversion channel of IP to ASI is 12, and the maximum bit-rate in each channel is 96Mbps, the maximum total bit-rate is 840Mbps • Supports to eliminate the IP transport shake, and can correctly restore the PCR of TS stream • Keyboard and NMS operation
|